ITVO Data model

Provided by: Patrizia Manzato

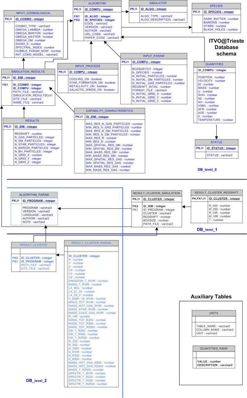
The ITVO (Italian Theoretical Virtual Observatory) database schema is a multi-level one:

- Level 0: input parameters and metadata of the direct outcome of the simulation;

- Level 1: data extracted or derived from the simulation results;

- Level 2: all data obtain by post-processing of before level.

  • ITVO@Trieste database diagram below:
ITVO-trieste.jpg

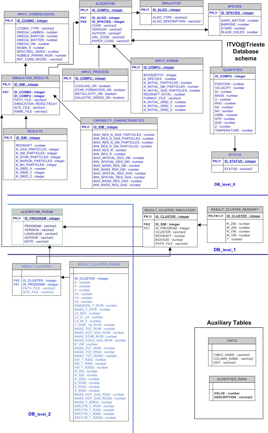
  • ITVO@Catania database diagram provided by V. Costa:

ITVO-catania.jpg


Topic attachments
I Attachment History Action Size Date Who Comment
JPEGjpg Disegno_ITVO2.jpg r1 manage 209.5 K 2007-04-06 - 11:04 GerardLemson  
JPEGjpg ITVO-catania.jpg r1 manage 193.8 K 2007-04-10 - 08:21 PatriziaManzato  
JPEGjpg ITVO-trieste.jpg r4 r3 r2 r1 manage 307.3 K 2007-09-20 - 08:37 PatriziaManzato  
Edit | Attach | Watch | Print version | History: r8 < r7 < r6 < r5 < r4 | Backlinks | Raw View | Raw edit | More topic actions
Topic revision: r8 - 2007-09-20 - PatriziaManzato
 
This site is powered by the TWiki collaboration platform Powered by Perl This site is powered by the TWiki collaboration platformCopyright © 2008-2026 by the contributing authors. All material on this collaboration platform is the property of the contributing authors.
Ideas, requests, problems regarding TWiki? Send feedback